跳转到主要内容
FLUX 1.1 Pro Ultra 是由 BlackForestLabs 推出的高性能 AI 图像生成工具,主打超高分辨率与高效生成能力。它支持高达 4MP(标准版的 4 倍)的超清画质,同时将单张图像生成时间控制在 10 秒以内,速度比同类高分辨率模型快 2.5 倍。 该工具提供两种核心模式:
  • Ultra 模式:专为高分辨率需求设计,适合广告、电商等需要细节放大的场景,能精准还原提示词并保持生成速度。
  • Raw 模式:侧重自然真实感,优化人像肤色、光影及自然景观的细节,减少”AI 味”,适合摄影艺术和真实风格创作。
目前在 ComfyUI 中我们已经支持了 Flux 1.1 Pro Ultra Image 节点,在本篇文档中我们将涉及以下内容:
  • Flux 1.1 Pro 文生图
  • Flux 1.1 Pro 图生图(Remix)
使用 API 节点需要保证你已经正常登录,并在受许可的网络环境下使用,请参考API 节点总览部分文档来了解使用 API 节点的具体使用要求。
请确保你的 ComfyUI 已经更新。本指南里的工作流可以在 ComfyUI 的工作流模板中找到。如果找不到,可能是 ComfyUI 没有更新。如果加载工作流时有节点缺失,可能原因有:
  1. 你用的不是最新开发版(nightly)。
  2. 你用的是稳定版或桌面版(没有包含最新的更新)。
  3. 启动时有些节点导入失败。

Flux 1.1 Pro Ultra Image 节点文档

你可查阅下面的文档了解对应节点的详细参数设置

Flux 1.1 [pro] 文生图教程

1. 工作流文件下载

请下载下面的文件,并拖入 ComfyUI 以加载对应的工作流 Flux 1.1 pro 文生图工作流

2. 按步骤完成工作流的运行

工作流步骤 你可参考图片中的序号来完成最基础的工作流运行
  1. (可选)在 Flux 1.1 [pro] Ultra Image 节点的 prompt 修改工作流的提示词
  2. (可选)修改 raw 参数为 false,可以让输出的图像更真实
  3. 点击 Run 按钮,或者使用快捷键 Ctrl(cmd) + Enter(回车) 来执行图片的生成
  4. 等待 API 返回结果后,你可在Save Image节点中查看生成的图像, 对应的图像也会被保存至ComfyUI/output/ 目录下

Flux 1.1[pro] 图生图教程

当我们在节点输入中添加了 image_prompt 则对应输出结果将会融合输入图片特点进行混合(Remix) ,image_prompt_strength 的大小影响混合的比例:数值越大与输入图像越相似.

1. 工作流文件下载

请下载下面的文件,并拖入 ComfyUI 以加载对应的工作流,或者在 文生图工作流 中紫色的节点上右键设置 模式(mode)总是(always) 来启用 image_prompt 输入 Flux 1.1 pro 图生图Remix 我们会将下面的图片作为输入: 输入图片

2. 按步骤完成工作流的运行

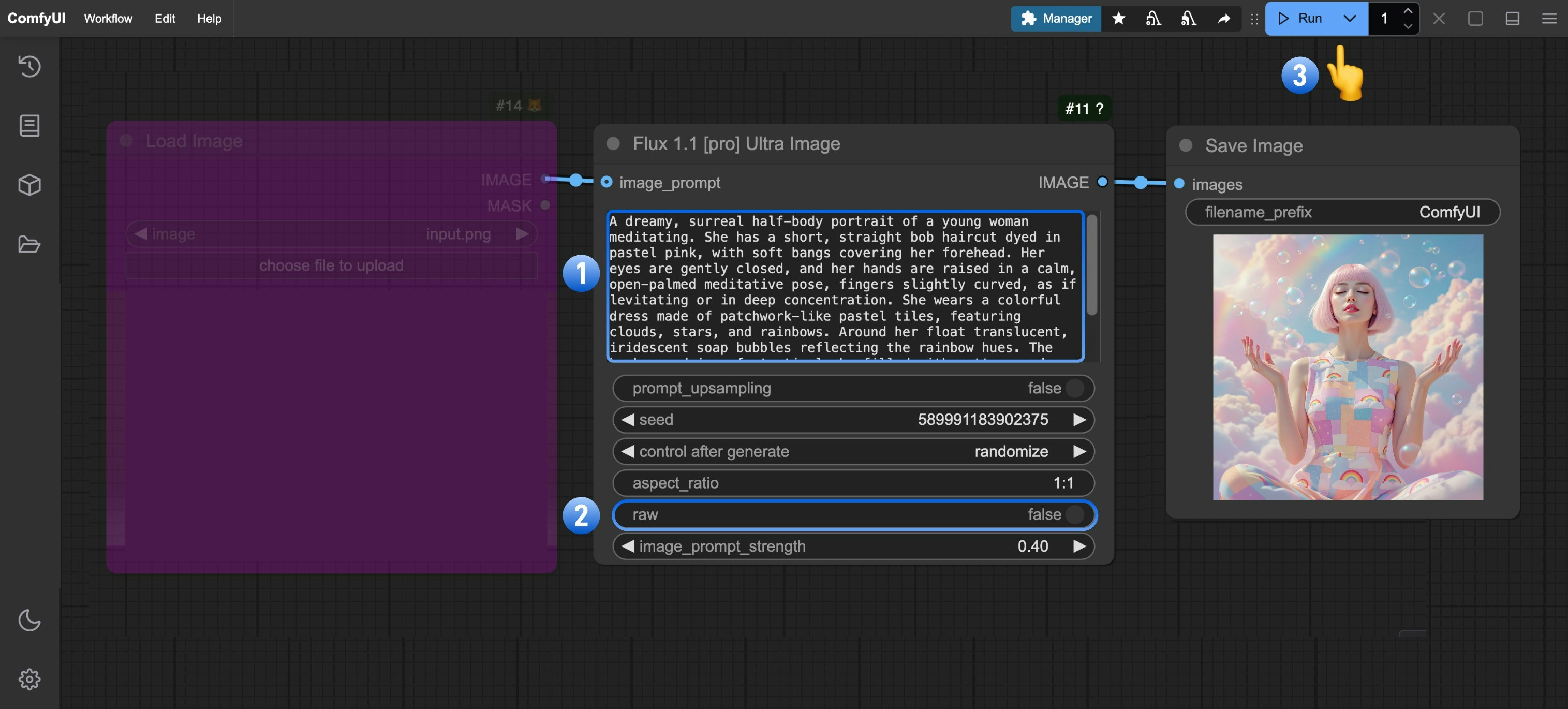
工作流步骤 你可参考图片中的序号来完成最基础的工作流运行
  1. Load Image 节点上点击 Upload 上传输入图像
  2. (可选)修改 Flux 1.1 [pro] Ultra Image 中的 image_prompt_strength 的大小,来改变混合的比例
  3. 点击 Run 按钮,或者使用快捷键 Ctrl(cmd) + Enter(回车) 来执行图片的生成
  4. 等待 API 返回结果后,你可在Save Image节点中查看生成的图像, 对应的图像也会被保存至ComfyUI/output/ 目录下
下面是不同 image_prompt_strength 的输出结果对比